武 超
武汉大学硕士研究生,聚焦自然语言处理与多模态方向在垂直领域的AI应用开发。关注地理空间信息分析、遥感图像解译、医学影像解译。
武汉大学硕士研究生,聚焦自然语言处理与多模态方向在垂直领域的AI应用开发。关注地理空间信息分析、遥感图像解译、医学影像解译。
1. 在 Agent Runtime 层面优化上下文管理机制,提升 Agent 在处理长时序上下文任务中的推理效率。
2. 探索 Claude Skills 工程化实现方案,聚焦渐进式信息披露策略与代码执行隔离化机制。
1. 负责卫星影像分析产品平台的开源化重构;利用 Github Action 与 Docker 构建自动化 CI/CD 产品发布工作流。
2. 针对内部文档以及分析产品构建知识图谱,参考 LangGraph 构建 RAG 系统优化官网信息检索流程。
1. 神经网络框架迁移:完成团队积累的生成、分类和检索等模型从 Nvidia 到 Ascend 显卡的迁移和精度对齐。
2. 大规模预训练数据处理:在 Slurm 集群上完成近 15T 文本数据的预处理,利用指针索引文件实现按需加载。
3. 模型部署与服务封装:在 Ascend 910B 上完成多类模型部署;为 SaaS 平台提供可交付上线的训推服务容器。
1. 法律大语言模型训练:利用法考题、法条和判决案件构建微调数据,对开源模型进行法律垂直领域的微调。
2. 法律知识问答服务封装:基于 LangChain 以及 Flask 框架实现 RAG,提供法律条例知识问答的 API 接口。
3. 语言模型与向量化模型部署:参与开源生成式语言模型和向量化模型在华为 Ascend 310 系列算力卡的部署。
1. 神经网络 INT8 量化:完成算子融合以及算子替换,与原始移动端内测模型相比推理速度提高近 30%。
2. 尝试 PTQ 以及 QAT 量化方法,使用 torch.fx 进行模型线上仿真量化推理,探究不同量化策略的效果。
3. 量化模型移动端部署:使用 MNN 框架部署轻量级图文检索 CLIP 模型;参与商汤 PPQ 量化部署工具内测。
1. 超声先天性胎儿心脏病诊断多模态大模型训练:基于 LLaVA 模型结构,利用孕期超声检查数据进行训练。针对多图多视频的数据结构进行优化,减小视觉 Token 数量,利用强化学习算法提高模型细粒度理解能力。
2. 先心病智能诊断系统构建:设计“分类+生成”的两阶段系统,作为研发课题年度重要进展之一( 官方新闻 )。
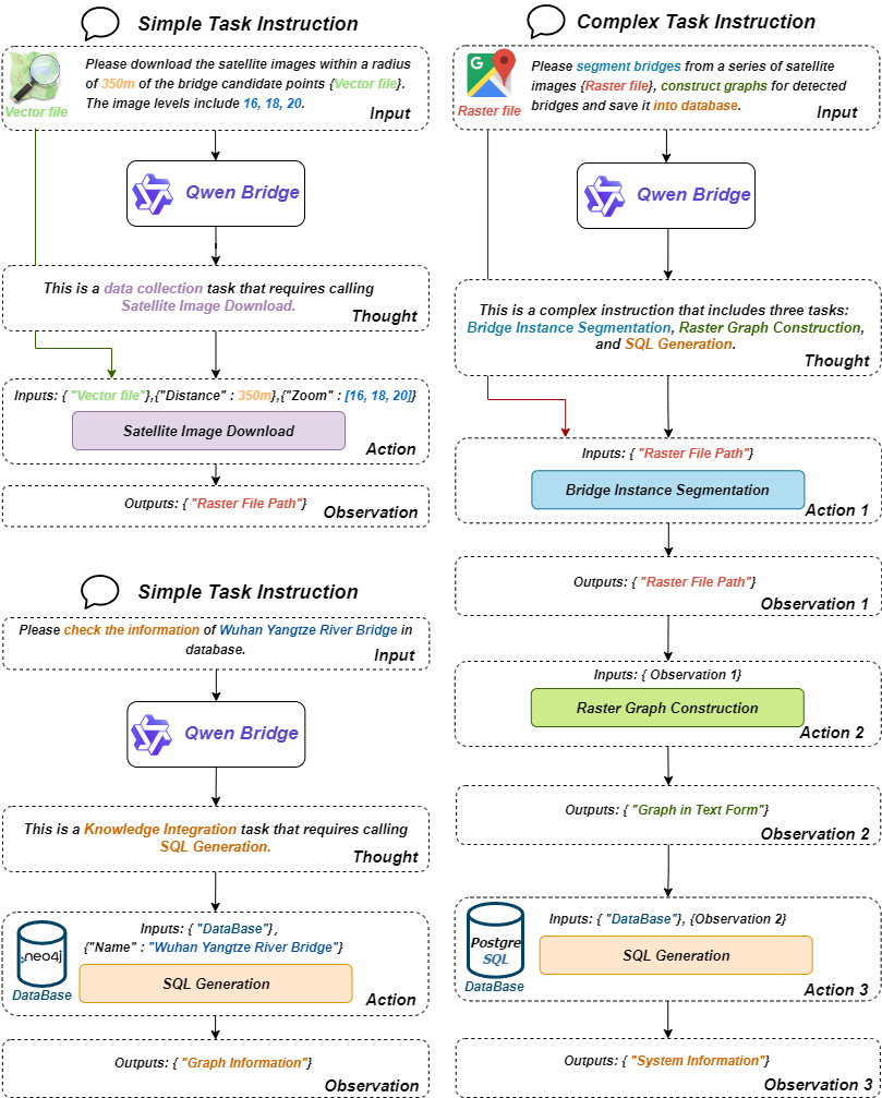
1. 多模态桥梁知识图谱 Agent 训练:使用 GPT-4o 收集问答数据,对开源语言模型进行指令微调,提高其根据用户指令分解任务、保持结构化输出的能力,进而调用工具完成矢量、栅格和文本三种模态的图谱构建和融合。
2. 基于开源数据训练 SAM 遥感桥梁分割模型,实现无提示词桥梁自动提取,提升大规模多模态知识图谱构建效率。
1. 使用 5% 人工标注数据微调百度 UIE 模型开展桥梁文本信息抽取,验证集 F1、Recall、Precision 均超过 0.85,从 2119 篇百科词条中抽取桥梁相关实体 2.3 万条。
2. 基于 DOTA 数据集微调 ViTAE 进行遥感桥梁检测,验证集 mAP50 达 0.775、桥梁类别 AP50 达 0.557,在 873 幅遥感图像中检测出 1800 个桥梁目标框。
3. 通过空间叠加与缓冲区分析完成多模态知识融合,实现文本数据、遥感影像与 OSM 矢量数据跨模态关联。
1. 基于中文 BERT 构建景点评价情感分析模型,通过迁移学习、自定义网络结构与超参数调优降低微调过拟合,情感分类准确率较 BERT-Base 基线提升 5%。
2. 使用 Biterm Topic Model(BTM)对短评语料进行主题分析,通过聚类识别乡村旅游体验关键问题,形成景区优化建议。
3. 基于 Java Servlet 开发 AR 文旅服务后端,完成 HTTP 请求处理与业务逻辑分层,支持景区 AR 内容实时交互展示。
1. 基于三层 B/S 架构独立完成全栈 Web GIS 平台设计与开发,实现空间数据查询、编辑与存储等交互式地理信息服务能力。
2. 结合 PostgreSQL 与 pgRouting 构建约束路径规划服务,优化路由算法以支持多条件导航与高效空间计算。
3. 基于 CesiumJS 开发桃花源景区三维可视化示例,融合地形、建筑与路线数据,实现沉浸式虚拟地理浏览。
1. 基于嵌入式国产操作系统 SylixOS 开发轻量级人脸识别系统,对软件进行顶层设计,指定开发路线分解任务。
2. 在 Pytorch 框架下完成轻量级人脸目标检测模型、人脸关键点检测模型、特征向量化模型的训练以及框架转换。
3. 在 NCNN 框架下完成模型推理,在 SylixOS 中实现软件核心依赖功能,赛题方测试人脸识别精度大于 90%。